无主之地3存档修改器是一款由为射击游戏《无主之地3》专门制作的一款游戏辅助工具,可以帮助用户对物品等级进行直接修改,需要的用户快来下载看看吧。
【修改器介绍】

无主之地3存档修改器可以对无主之地3的存档进行直接修改,在存档中直接修改武器属性、物品数量等等,帮助玩家更快的变强。
该修改器需要搭配CE修改器使用,如果你的电脑中没有CE修改器,点击下载:CE修改器
【存档位置】
无主3存档位置在:
文档\My Games\Borderlands 3\Saved\SaveGames\
一长串数字
其中,1.sav(以及2、3……等)是各个角色的存档。
profile.sav是公共存档。
拍照截图位置(PC)
跟存档位置类似。位于:
文档\My Games\Borderlands 3\Saved\Screenshots\WindowsNoEditor
【存档损坏怎么办】
玩着玩着突然跳闸,然后再进游戏就发现存档损坏。而且无主1,2就有这问题。
首先找到你存档的位置文档\My Games\Borderlands 3\Saved\SaveGames\
正常的存档应该是这样的:

如果存档损坏,假设你是1号存档,那么在1这个文件下面就会出现 1.sav.******(乱码英文字母).TMP这样的文件。
然后把上面那个只有1的文件移出去,以防万一先别删。
然后,把TMP文件的后缀包括sav都删掉,让文件变成sav文件。
这个时候再进游戏,应该你的档就回来了。
【使用说明】
1)首先,用这个工具注入游戏。打开注射器,选择进程,在windows list里面选这个大大的游戏图标,正确操作的话只会弹出一个弹框告诉你注入成功了。
首先,select里选择无主之地的进程,看我截图里那个高亮的按钮,点他就能看到无主的进程了;
然后,如果你是第一次用这个注入器,要加载一个dll。这个dll在哪呐?没错就在这个注入器自己的文件夹里面。

2)打开Epic Games\Borderlands3\OakGame\Binaries\Win64这个文件夹,瞧见这个txt文件没,打开它,哇100m的txt文件噢!

其实这里面包括了各种各样装备部件的列表,0x后面就是它的“代码“了。
因为动态地址的原因,每次重开游戏之后,上次生成的txt就过期了,如果你还想修改的话,就要重新运行注入器,他会复写这个文件的。

4)好啦步入正题,看到这把小手枪没客官!这就是今天的主角,咱就从它下手。

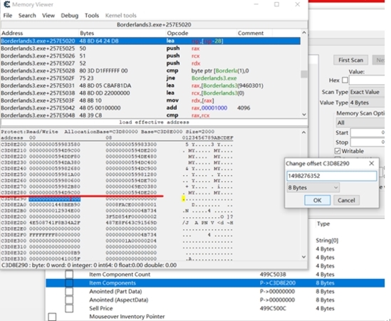
5)打开CE,打开这个ct表,像图里头这样展开第一个下拉列表,你会看到数值都是问好,没关系不管它先。现在,把鼠标指针放到这个小手枪上,再回到ce,看,这里面有数值了吧。先看那个Item Component Count,它的值是18,说明这个小手枪一共有18个部分组成;然后看那个Item Compnent,它是个指针吧...噢好听不懂也没关系,右击它,选择“在内存中查看”。

6)于是打开了内存区域的窗口,它默认是2Byte Hex格式显示,在里头右击鼠标,改成8 Byte Hex格式(8字节16进制)显示,让它变成图中这样。

7)好啦,注意力集中到这些内存里,如果你打开内存窗口之后没有手滑滚了鼠标滚轮,或者处于好奇拉了右边的滑块,那它就是这样的。看图中红线以上,是不是格式很统一?
好了,还记得刚才的objectDump.txt不?对没错,咱看到的这写格式很统一的东西,就是小手枪各个组成部分——的代码。

8)随便点一个,复制,然后在objectDump.txt里面搜索它,为了方便最好勾上循环搜索。于是我们找到了一行,懂点英文的话,大概能看懂吧,Barrel_01_B,这应该是个枪管配件。
好吧,我的一点经验:
直接名称结尾的话可能就是部件,比如xxxxx_Barrel,这是个枪管。
而名称后再跟一些编号可能就是部件的配件,比如xxxxx_Barrel_01_B,这是个枪管的配件。

9)瞧见红线了没。红线以上是小手枪的部件,红线之下呢?是啥咱也不知道,但是,咱把刚找到的部件代码,覆盖红线以下的第一个内存位置,也就是图中选中的00000000————当然,这儿凑巧了,都是0。所以咱们很容易辨别小手枪的内存边界。
当然,别的情况下,可能这里不是0了,这时候仍然有好多办法确定小手枪的内存边界,这里给一个笨但准确的方法,之前不是直到Item Component Count是18了吗,好,这里就按照从上到下先左后右的顺序数18个。然后把部件代码粘贴到第19个位置,就ok了。
关于ce里的复制粘贴:先双击一个值,弹出窗口,其中显示了它10进制的值,复制这个值,然后双击要粘贴的位置,弹出一个窗口,把这个10进制的值粘进去,确定,就转成16进制了。
实在不成手输orz

10)关掉内存窗口,但是——还没完呐,下一步是把Item Component Count的值+1。它原先不是18么,咱不是给它加了个部件儿么,那18是不是该改成19了?当然是了。
不改的话游戏必崩无疑。

