PDF因其跨平台兼容、内容不易被篡改的特性成为了大家传输和存储文档的常用选择,但它编辑起来确实不太方便,而Word在修改内容方面就灵活多了。那要怎么把pdf转换成word呢?精心整理了20种方法,涵盖电脑软件和在线工具,希望能有所帮助!
1、迅捷PDF转换器
一个兼具专业性与实用性的PDF处理软件,分为7大模块。打开后依次点击PDF转换—PDF转其他—文件转Word,再按需添加单或多个文件且默认转换全部页码。

支持自主勾选需要转换的页面或在弹出窗口的“页码”框中输入对应的数字,按下“确定”便会同步显示到主界面的“页码选择”栏下,方便随时校对和查看。

转换格式可选DOCX或DOC,转换模式有细分3种,确认无误后按下“开始转换”,速度很快,等状态栏显示“转换完成”就能查看结果了,还会自动保存到桌面。

2、全能PDF转换助手
提供一站式PDF处理需求的在线平台,打开后先点击进入【PDF转Word】功能界面,接着选择单或多个文件添加,再自定义选择想要转换的页码、格式和模式,最后按下“开始处理”,稍等片刻就能完成,还支持下载保存到手机或电脑。

3、AIPDF助手
一个智能的PDF文件处理网站,除预设的多种功能外还能通过输入指令来在线完成操作。这里可以直接选择“从PDF转换”,接着上传目标文件,再按下对话框右下角的箭头图标,等完成便可通过点击链接来获取结果了,提供3次试用机会。

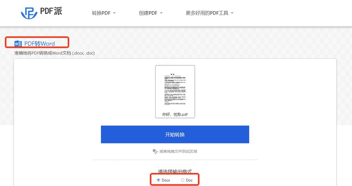
4、PDF派
一个集成了多种工具的在线PDF平台,能实现PDF转Word。先找到并点击进入具体操作界面,随后选择单个文件添加,输出格式有分DOC或DOCX,等完成后下载就能查看,会在30分钟后自动删除,也能通过手动删除来保障隐私安全。

5、智能翻译官
一个涵盖多种翻译模式的在线平台,且具备文档格式转换处理功能。打开后先选中“更多功能”栏下的“文档处理”,随后点击【PDF转Word】,添加单个文档后选择转换格式,有提供2种,确认无误后按下“立即转换”,完成便可下载。

6、xodo
一个专注于PDF文档处理的在线平台,集成了40余种工具。打开后先在“Online Tools”模块的“Convert to PDF”栏下点击“PDF to Word”,再按下“Select File(s)”导入单个文件,最后按下“Convert”,耐心等转换完成便能下载。

7、WPS Office
一款日常高频使用的办公软件,除3大核心组件外也能轻松应对PDF文档的编辑转换需求。在软件内打开文件后在“开始”界面点击“PDF转换”下拉框里的“转为Word”,随后按需设置输出范围、转换格式、转换模式等参数,仅会员专享。
8、ALL TO ALL
一个支持200+文件格式的在线转换工具,涵盖视频、音频、图片、电子书等类型且会在云端完成处理。先选择单或多个目标文件上传,随后在“进度”栏下将转换格式选定为doc或docx,最后按下“开始转换”,等完成后下载就能导出。

9、Sejda
一个纯英文界面的在线PDF处理器,打开后下拉界面找到位于“CONVERT FROM PDF”板块中的【PDF To Word】,再选择不超过50页或50MB的文档上传,支持多个文件并行处理,随后按下“Continue”,等完成还能进行下载、分享等更多操作。

10、PDF24 Tools
一个易于使用的在线PDF处理工具,提供超90种实用工具。打开后先点击“所有工具”,接着在“从PDF转换”版块找到并进入【PDF转Word】界面,支持批量添加文件,还能自主选择模式,最后按下“转换为Word”,等完成就OK了。

11、Zamzar
一个在线文件转换工具,支持超1200种格式。在浏览器中打开后点击“Choose Files”导入目标文件,随后在“Convert To”下拉菜单中选择doc或docx,按下“Convert Now”便会开始转换过程,完成后点击“Download”就能保存了。

12、91ai工具
集PDF转换、CAD转换、音视频压缩、图片转文字等众多功能于一体的在线文件处理平台,打开后在“从PDF转换”下拉列表选中【PDF转Word】,完成扫码登录后进行单个文件上传,接着按下“开始转换”,等完成即可下载查看结果了。

13、搜狗输入法
一款广受欢迎的汉字拼音输入法,同时有配备多种实用工具,这里用到的是【PDF格式转换器】,点击进入后在默认的“PDF转Word”界面选择文件添加,支持批量操作,接着对页面范围、转换格式等参数进行调整设置,能免费转换2页。

14、CleverPDF
一个内置40余种在线工具的PDF网站,无需注册登录就能直接用。打开后直接选中【PDF转Word】,随后上传单个目标文件,再按需选择DOC或者是DOCX作为输出格式,按下“开始转换”等处理完成后即可下载导出,也支持手动删除。

15、ILovePDF
